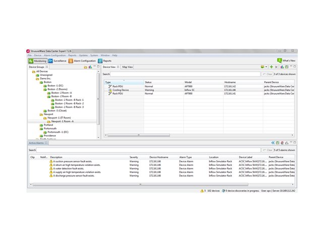
APC InfraStruXure Central

Licens - 25 noder - Linux, Win - för P/N: G3HT30KHLMS, G3HT40KHL-INS, G55TUPSM20HB15S, G55TUPSM30HB15S, G55TUPSM30HS
Beställningsvara
Tillverkare APC
Artnr AP9525
  • Dolt pris
  • Information
  • Specifikation
    ProduktbeskrivningAPC InfraStruXure Central - licens - 25 noder
    Typ av produktLicens
    KategoriHjälpprogram - UPS och strömenhetshantering
    Antal licenser25 noder
    PlattformLinux, Windows
    Designat förP/N: G3HT20K3IB1S, G3HT20K3IB2S, G3HT20K3ILS, G3HT30K3IB1S, G3HT30K3IB2S, G3HT30K3ILS, G3HT30KHLMS, G3HT40KHL-INS, G3HTI40KHLS, G55TUPSM20HB15S, G55TUPSM30HB15S, G55TUPSM30HS, G55TUPSU20HS, G55TUPSU30HS, G55TUPSU40HB15S, GVMPB160KHS, GVMPB200KHS, GVMSB160KHS, GVMSB200KHS, SUVTJP20KF2B4S, SY30K40E
  • Tillbehör
  • Nedladdningsbara filer